Email V2

Versi integrasi: 35.0

Prasyarat

Contoh yang dijelaskan di bagian ini didasarkan pada Gmail yang menyediakan beberapa opsi untuk mengakses data kotak surat dari aplikasi pihak ketiga:

  1. Akses aplikasi yang lebih aman, diaktifkan secara default, yang memungkinkan seseorang login ke Akun Google tanpa mengekspos sandi, dan melihat data yang akan diakses oleh aplikasi pihak ketiga dan lainnya.

    Cara aplikasi yang lebih aman membantu melindungi akun Anda

  2. Sandi aplikasi. Sandi Aplikasi adalah kode sandi 16 digit yang memberikan akses ke kotak surat Gmail bagi aplikasi pihak ketiga. Sandi Aplikasi hanya dapat digunakan dengan akun yang mengaktifkan Verifikasi 2 Langkah.

    Login dengan sandi aplikasi

  3. Aplikasi yang kurang aman biasanya ditujukan untuk aplikasi pihak ketiga yang tidak mengikuti standar keamanan Google karena alasan tertentu. Jika opsi ini tidak diaktifkan, upaya akses aplikasi pihak ketiga yang tidak mengikuti standar keamanan Google ke kotak surat Gmail akan diblokir. Pengaktifan opsi ini membuat akun Gmail menjadi kurang aman, jadi opsi ini harus digunakan dengan hati-hati.

    Aplikasi kurang aman & Akun Google Anda

Akses Jaringan ke IMAP/SMTP

Mengakses email menggunakan IMAP dan mengirim email menggunakan SMTP dilakukan dengan menggunakan akun yang dikonfigurasi.

Detail konfigurasi: Akun: Aktifkan akses untuk aplikasi yang kurang aman.

Fungsi Port Default Arah Protokol
API Multinilai Keluar IMAP/SMTP

Mengonfigurasi integrasi Email V2 di Google Security Operations

Untuk mendapatkan petunjuk mendetail terkait cara mengonfigurasi integrasi di Google SecOps, lihat Mengonfigurasi integrasi.

Parameter integrasi

Gunakan parameter berikut untuk mengonfigurasi integrasi:

Nama Tampilan Parameter Jenis Nilai Default Wajib diisi Deskripsi
Nama Instance String T/A Tidak Nama Instance yang ingin Anda konfigurasi integrasinya.
Deskripsi String T/A Tidak Deskripsi instance.
Alamat Pengirim String user@example.com Ya Alamat email yang akan digunakan dalam integrasi, untuk mengirim email dan bekerja dengan email yang diterima untuk email (kotak surat) ini
Nama Tampilan Pengirim String T/A Ya Nama tampilan pengirim.
Alamat Server SMTP String smtp.hmail.com Belum dikonfigurasi Nama host DNS atau alamat IP server SMTP yang akan dihubungkan. Konfigurasi server SMTP digunakan untuk mengirim email.
Port SMTP Bilangan bulat 565 Belum dikonfigurasi Port server SMTP yang akan dihubungkan.
Alamat Server IMAP String imap.hmail.com Belum dikonfigurasi Nama host atau alamat IP server IMAP yang akan dihubungkan. IMAP digunakan dalam tindakan yang menangani email yang diterima di kotak surat.
Port IMAP Bilangan bulat 993 Belum dikonfigurasi Port server IMAP yang akan dihubungkan.
Nama pengguna String T/A Ya Nama pengguna untuk mengautentikasi dengan server email
Sandi Sandi T/A Ya Sandi untuk melakukan autentikasi di server email
SMTP – Gunakan SSL Kotak centang Dicentang Tidak Opsi untuk mengaktifkan SSL/TLS untuk koneksi SMTP.
IMAP – Gunakan SSL Kotak centang Dicentang Tidak Opsi untuk mengaktifkan SSL/TLS untuk koneksi IMAP.
SMTP – Menggunakan Autentikasi Kotak centang Dicentang Tidak

Opsi untuk mengaktifkan autentikasi untuk koneksi SMTP.

Digunakan jika server SMTP tidak berfungsi dalam konfigurasi "relai terbuka" dan memerlukan autentikasi untuk mengirim email.

Menjalankan dari Jarak Jauh Kotak centang Tidak dicentang Tidak Centang kolom untuk menjalankan integrasi yang dikonfigurasi dari jarak jauh. Setelah dicentang, opsi akan muncul untuk memilih pengguna jarak jauh (agen).

Anda dapat melakukan perubahan di tahap berikutnya jika diperlukan. Setelah dikonfigurasi, Instance dapat digunakan dalam Playbook. Untuk mengetahui informasi mendetail tentang mengonfigurasi dan mendukung beberapa instance, lihat Mendukung beberapa instance.

Tindakan

Ping

Uji konektivitas ke server email dengan parameter yang diberikan di halaman konfigurasi integrasi.

Kasus penggunaan

Uji konektivitas ke server email IMAP dan SMTP menggunakan parameter konfigurasi dari setelan integrasi.

Dijalankan pada

Tindakan ini dijalankan di semua entity.

Hasil tindakan

Hasil skrip
Nama Hasil Skrip Opsi Nilai Contoh
is_success Benar/Salah is_success:False
Repositori kasus
Jenis Hasil Nilai / Deskripsi Jenis
Pesan output*
  • Jika berhasil: cetak "Successfully connected to the email server with the provided connection parameters!"
  • Jika IMAP tidak berhasil: print "Gagal terhubung ke server IMAP! Error adalah {0}".format(exception.stacktrace)
  • Jika SMTP tidak berhasil: print "Failed to connect to the SMTP server! Error adalah {0}".format(exception.stacktrace)
  • Jika SMTP dan IMAP gagal: cetak kedua error untuk SMTP dan IMAP
  • Jika SMTP dan IMAP tidak dikonfigurasi - ping akan menampilkan error.
  • Untuk SMTP dan IMAP, ping harus melakukan pemeriksaan terpisah dengan pesan terpisah.
  • Jika setidaknya SMTP atau IMAP dikonfigurasi - ping akan menampilkan keberhasilan, yang menyatakan bahwa ping telah menguji bahwa SMTP atau IMAP dikonfigurasi, dan melewati bagian yang tidak dikonfigurasi.
Umum

Kirim Email

Anda dapat mengirim email dari satu kotak surat ke sejumlah penerima acak dengan tindakan ini. Pengguna dapat diberi tahu tentang hasil peringatan tersebut oleh peringatan masing-masing yang dibuat oleh Google SecOps atau pengguna. Tindakan ini dapat menampilkan ID pesan email sehingga Anda dapat menggunakan ID pesan untuk memantau respons nama pengguna dari email ini dalam tindakan "Tunggu Email Pengguna". Digunakan untuk mengajukan pertanyaan playbook kepada pengguna dan mengoperasikan playbook sesuai dengan jawaban pengguna.

Parameter

Parameter Jenis Nilai Default Wajib Deskripsi
Penerima String T/A Ya Alamat email penerima. Beberapa alamat dapat dipisahkan dengan koma.
CC String T/A Tidak Alamat email CC. Beberapa alamat dapat dipisahkan dengan koma.
Bcc String T/A Tidak Alamat email Bcc. Beberapa alamat dapat dipisahkan dengan koma.
Subjek String T/A Ya Subjek email.
Konten String T/A Ya Isi email.
Jalur Lampiran String T/A Tidak Daftar jalur file lampiran yang dipisahkan koma dan disimpan di server untuk ditambahkan ke email.
Mengembalikan ID pesan untuk email yang dikirim Kotak centang Tidak dicentang Tidak Jika dipilih, tindakan akan menampilkan ID pesan untuk email yang dikirim dalam hasil JSON teknis. ID pesan ini dapat digunakan untuk tindakan "Tunggu Email dari pengguna" untuk memproses respons pengguna.

Kasus penggunaan

Kirim email notifikasi ke daftar penerima.

Alur kerja kasus penggunaan

Dijalankan pada

Tindakan ini dijalankan di semua entity.

Hasil tindakan

Hasil skrip
Nama Hasil Skrip Opsi Nilai Contoh
is_success Benar/Salah is_success:False
Hasil JSON

Tindakan menampilkan hasil JSON teknis Objek Email.

Jika "Tampilkan ID pesan untuk email yang dikirim" diaktifkan, tindakan ini akan menampilkan message_id untuk email yang dikirim dalam hasil JSON teknis. Jika "ID pesan kembali untuk email yang dikirim" tidak disetel, message_id tidak perlu ditampilkan untuk email yang dikirim.

{
    "message_id": "<4f1e50e8f4027d187a2385a39b83cde46e5b53c1-10013525-100078757@example.com>"
}
Repositori kasus
Jenis Hasil Nilai / Deskripsi Jenis
Pesan output*
  • Jika email berhasil dikirim: "Email berhasil dikirim".
  • Jika email berhasil dikirim dan "Return message ID for the sent email" diaktifkan: "Mail sent successfully. ID pesan email adalah: {0}".format(message_id)
  • Jika error: print "Failed to send email! Errornya adalah {0}".format(exception.stacktrace)
Umum

Teruskan Email

Meneruskan email termasuk pesan sebelumnya. Message_id email yang akan diteruskan harus diberikan sebagai parameter input tindakan.

Parameter

Nama Tampilan Parameter Jenis Nilai Default Wajib Deskripsi
ID pesan email yang akan diteruskan String T/A Ya Nilai message_id email yang akan diteruskan.
Nama Folder String Kotak Masuk Tidak

Folder kotak surat untuk menelusuri email. Parameter juga harus menerima daftar folder yang dipisahkan koma untuk memeriksa respons pengguna di beberapa folder.

Perhatikan bahwa Anda dapat menyetel folder khusus email, misalnya "[Gmail]/All Mail" untuk menelusuri semua folder kotak surat Gmail. Selain itu, nama folder harus sama persis dengan folder IMAP. Jika nama folder berisi spasi, nama folder harus diapit tanda kutip ganda.

Penerima CSV T/A Ya Daftar alamat email penerima email yang dipisahkan koma.
CC CSV T/A Tidak Daftar alamat email yang dipisahkan koma dan akan dimasukkan ke kolom CC email.
BCC CSV T/A Tidak Alamat email BCC. Beberapa alamat dapat dipisahkan dengan koma.
Subjek String T/A Ya Bagian subjek email
Konten String T/A Tidak Bagian isi email.
Jalur Lampiran String T/A Tidak Daftar jalur file lampiran yang dipisahkan koma dan disimpan di server untuk ditambahkan ke email.
Mengembalikan ID pesan untuk email yang diteruskan Kotak centang Tidak dicentang Tidak Jika dipilih, tindakan akan menampilkan ID pesan untuk email yang diteruskan dalam hasil teknis JSON.

Dijalankan pada

Tindakan ini tidak dijalankan di entity.

Hasil tindakan

Hasil skrip
Nama Hasil Skrip Opsi Nilai Contoh
is_success Benar/Salah is_success:False
Hasil JSON
{
   Date
   message_id
   Recipient
}
Repositori kasus
Jenis Hasil Nilai / Deskripsi Jenis
Pesan output*

Jika email berhasil diteruskan: "Email berhasil diteruskan."

Jika email berhasil diteruskan dan "Return message ID for the forwarded email" diaktifkan: "Mail was forwarded successfully. ID pesan email adalah: {0}".format(message_id)

If error: print "Failed to forward the email! Errornya adalah {0}".format(exception.stacktrace)

Umum

Menunggu Email dari Pengguna

Menunggu respons pengguna berdasarkan email yang dikirim menggunakan tindakan Kirim Email.

Parameter

Parameter Jenis Nilai Default Wajib Deskripsi
ID pesan untuk memeriksa balasan String T/A Ya Tindakan harus mengambil ID pesan sebagai input untuk mengetahui email mana yang harus dilacak responsnya.
Menunggu semua penerima membalas? Kotak centang Dicentang Tidak Jika ada beberapa penerima, parameter dapat digunakan untuk menentukan bahwa Tindakan harus menunggu respons dari semua penerima untuk melanjutkan atau harus menunggu balasan pertama untuk melanjutkan.
Lama waktu menunggu balasan penerima (menit) Bilangan bulat 1440 Ya Berapa lama dalam menit untuk menunggu balasan pengguna sebelum menandainya sebagai habis waktu.
Pola pengecualian tahap tunggu String T/A Tidak Ekspresi reguler untuk mengecualikan balasan tertentu dari tahap tunggu. Berfungsi dengan bagian isi email. Contohnya, untuk mengecualikan email otomatis "Tidak di Kantor" agar tidak dianggap sebagai balasan penerima, dan menunggu balasan pengguna yang sebenarnya.
Folder untuk memeriksa balasan String Kotak Masuk Tidak Parameter dapat digunakan untuk menentukan folder email kotak pesan (kotak pesan yang digunakan untuk mengirim email dengan pertanyaan) untuk menelusuri balasan pengguna di folder ini. Parameter juga harus menerima daftar folder yang dipisahkan koma untuk memeriksa respons pengguna di beberapa folder. Parameter peka huruf besar/kecil.
Mengambil Lampiran Respons Kotak centang Tidak dicentang Tidak Jika dipilih, jika penerima membalas dengan lampiran, ambil respons penerima dan tambahkan sebagai lampiran untuk hasil tindakan.

Kasus penggunaan

Tunggu balasan pengguna terhadap email yang dikirim sebelumnya dengan tindakan Kirim Email.

Setelah respons ditemukan – analisis respons dalam playbook, dan jalankan langkah tambahan jika ada.

Kasus penggunaan
alur kerja

Dijalankan pada

Tindakan ini dijalankan di semua entity.

Hasil tindakan

Hasil skrip
Nama Hasil Skrip Opsi Nilai Contoh
is_success Benar/Salah is_success:False
Hasil JSON
{
    "Responses":
    {[
     "user1@example.com": "Approved",
     "user2@example.com": "",
     "user3@example.com": ""
     ]}
}
Repositori kasus
Jenis Hasil Nilai / Deskripsi Jenis
Pesan output*
  • Jika email berhasil dikirim: "Email berhasil dikirim".
  • Jika email berhasil dikirim dan "Return message ID for the sent email" diaktifkan: "Mail sent successfully. ID pesan email adalah: {0}".format(message_id)
  • Jika error: print "Failed to send email! Errornya adalah {0}".format(exception.stacktrace)
Umum

Menelusuri Email

Menelusuri email kotak surat tertentu dengan berbagai kriteria penelusuran yang diberikan. Operasi memulihkan detail tentang semua hal dalam file JSON di kotak surat. Data tersebut selanjutnya dapat digunakan untuk analisis otomatis atau manual.

Parameter

Parameter Jenis Nilai Default Wajib Deskripsi
Nama Folder String Kotak Masuk Ya Folder kotak surat untuk menelusuri email. Parameter juga harus menerima daftar folder yang dipisahkan koma untuk memeriksa respons pengguna di beberapa folder.
Filter Subjek String T/A Tidak Kondisi filter, tentukan subjek yang akan ditelusuri dalam email.
Filter Pengirim String T/A Tidak Kondisi filter, tentukan siapa yang harus menjadi pengirim email yang diperlukan.
Filter Penerima String T/A Tidak Kondisi filter, tentukan siapa yang harus menjadi penerima email yang diperlukan.
Jangka waktu (menit) String T/A Tidak Kondisi filter, tentukan jangka waktu dalam menit saat penelusuran harus mencari email.
Hanya yang Belum Dibaca Kotak centang Tidak dicentang Tidak Kondisi filter, tentukan apakah penelusuran hanya boleh mencari email yang belum dibaca.
Jumlah Maksimum Email yang Akan Ditampilkan Bilangan bulat 100 Ya Jumlah maksimum email yang akan ditampilkan sebagai hasil tindakan.

Kasus penggunaan

Telusuri email mencurigakan untuk melihat apakah email atau email serupa sebelumnya diterima untuk diperiksa dari pengguna lain di kotak surat yang dipantau.

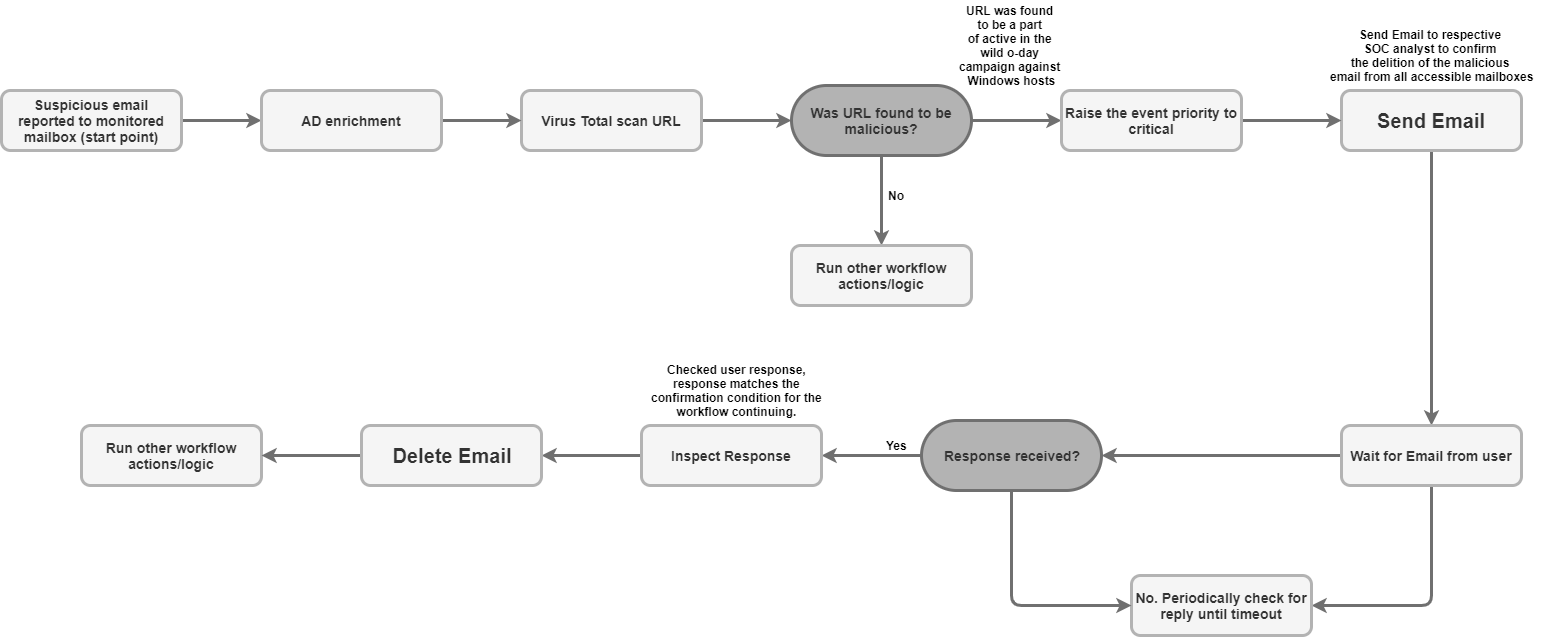
Kasus penggunaan
alur kerja

Dijalankan pada

Tindakan ini dijalankan di semua entity.

Hasil tindakan

Hasil skrip
Nama Hasil Skrip Opsi Nilai Contoh
is_success Benar/Salah is_success:False
Hasil JSON

Tindakan harus menampilkan hasil teknis JSON Objek Email untuk setiap email yang ditemukan. Jika tidak ada email yang ditemukan, kembali ke "null".

{
    "emails": {
        "email_1": {
            "message id": "<CAJP=A_uGkttoWc1eahvP43rWVEsdk77nMu1FomhgRjRSmySLLg@mail.example.com>",
            "received": "Mon, 26 Aug 2019 03:20:13 -0700 (PDT)",
            "sender": "user@test.example",
            "recipients": "user1@example.com,user2@example.com",
            "subject": "Cool offer",
            "plaintext_body": "Hi, ...",
            "attachmment_1": "pdfdocument.pdf",
            "attachment_1_file_hash_md5": "3bd4a36cc0ed0bfc12ae5e2ece929e82"
        },
        "email_2": {
            "message id": "<WEAA=D_uGkttoWc1eahvP43rWVEsdk77nMu1FomhgRjRSmySLLg@mail.example.com>",
            "received": "Wen, 21 Aug 2019 03:20:13 -0700 (PDT)",
            "sender": "user@test.example",
            "recipients": "user3@example.com",
            "subject": "Cool offer",
            "plaintext_body": "Hi, ...",
            "attachmment_1": "photo.jpg",        "attachment_1_file_hash_md5": "3bd4a36cc0ed0bfc12ae5e2ece929e82",
            "attachmment_2": "word_document.docx",
            "attachment_2_file_hash_md5": "3bd4a36cc0ed0bfc12ae5e2ece929e82"
        }
    }
}
Repositori kasus
Jenis Hasil Nilai / Deskripsi Jenis
Pesan output*
  • Jika berhasil: cetak "Search found {0} emails based on the provided search criteria".format(count([email_ids]))
  • Jika tidak ada yang ditemukan: cetak "Search didn't found any matching emails" (Penelusuran tidak menemukan email yang cocok)
  • If error: print "Search didn't completed successfully due to error: {0}".format(exception.stacktrace)
Umum

Memindahkan Email ke Folder

Memindahkan satu atau beberapa email dari folder email sumber ke folder lain di kotak surat.

Parameter

Parameter Jenis Nilai Default Wajib Deskripsi
Nama Folder Sumber String T/A Ya Folder sumber untuk memindahkan email.
Nama Folder Tujuan String T/A Ya Folder tujuan tempat email akan dipindahkan.
ID Pesan String T/A Tidak Kondisi filter, tentukan email dengan ID email mana yang akan ditemukan. Harus menerima beberapa ID pesan yang dipisahkan koma. Jika ID pesan diberikan, filter subjek akan diabaikan.
Filter Subjek String T/A Tidak Kondisi filter, tentukan subjek yang akan ditelusuri dalam email.
Hanya yang Belum Dibaca Kotak centang Tidak dicentang Tidak Kondisi filter, tentukan apakah penelusuran hanya boleh mencari email yang belum dibaca.

Kasus penggunaan

Memindahkan email yang diproses di playbook ke folder arsip:

Kasus penggunaan
alur kerja

Memindahkan email yang dianggap mencurigakan dari kotak masuk ke spam:

Kasus penggunaan
alur kerja

Dijalankan pada

Tindakan ini dijalankan di semua entity.

Hasil tindakan

Hasil skrip
Nama Hasil Skrip Opsi Nilai Contoh
is_success Benar/Salah is_success:False
Hasil JSON

Tindakan harus menampilkan hasil teknis JSON Objek Email untuk setiap email yang ditemukan dan dipindahkan. Jika tidak ada email yang ditemukan, null akan ditampilkan.

Repositori kasus
Jenis Hasil Nilai / Deskripsi Jenis
Pesan output*
  • Jika berhasil (email ditemukan oleh kriteria penelusuran, operasi pemindahan berhasil): cetak pesan: "{0} email berhasil dipindahkan dari {1} ke {2}". format(emails_count, srs_folder, dst_folder)
  • jika tidak ada email yang ditemukan: cetak "No mails were found matching the search criteria!" (Tidak ada email yang ditemukan yang cocok dengan kriteria penelusuran)
  • if error: print "Error search emails: {0}".format(exception.stacktrace)
Umum

Menghapus Email

Menghapus satu atau beberapa email dari kotak surat yang cocok dengan kriteria penelusuran. Penghapusan dapat dilakukan untuk email pertama yang cocok dengan kriteria penelusuran, atau dapat dilakukan untuk semua email yang cocok.

Parameter

Parameter Jenis Nilai Default Wajib Deskripsi
Nama Folder String T/A Ya Folder kotak surat untuk menelusuri email. Parameter juga harus menerima daftar folder yang dipisahkan koma untuk memeriksa respons pengguna di beberapa folder.
ID Pesan String T/A Tidak Kondisi filter, tentukan email dengan ID email mana yang akan ditemukan. Harus menerima daftar ID pesan yang dipisahkan koma untuk ditelusuri. Jika ID pesan diberikan, filter subjek, pengirim, dan penerima akan diabaikan.
Filter Subjek String T/A Tidak Kondisi filter, tentukan subjek untuk menelusuri email.
Filter Pengirim String T/A Tidak Kondisi filter, tentukan siapa yang harus menjadi pengirim email yang diperlukan.
Filter Penerima String T/A Tidak Kondisi filter, tentukan siapa yang harus menjadi penerima email yang diperlukan.
Menghapus semua email yang cocok Kotak centang Tidak dicentang Tidak Kondisi filter, tentukan apakah tindakan harus menghapus semua email yang cocok dengan kriteria dari kotak surat atau hanya menghapus kecocokan pertama.
Hari Sebelumnya String 0 Tidak Kondisi filter, tentukan jangka waktu dalam hari saat tindakan harus mencari email untuk dihapus. Catatan - Tindakan hanya berfungsi dalam perincian hari. 0 berarti akan menelusuri email dari hari ini.

Kasus penggunaan

Kirim email notifikasi ke daftar penerima.

Kasus penggunaan
alur kerja

Dijalankan pada

Tindakan ini dijalankan di semua entity.

Hasil tindakan

Hasil skrip
Nama Hasil Skrip Opsi Nilai Contoh
is_success Benar/Salah is_success:False
Hasil JSON

Objek Email

Tindakan harus menampilkan hasil teknis JSON Objek Email untuk setiap email yang ditemukan dan dihapus. Jika tidak ada email yang ditemukan – maka kembali ke "null".

Repositori kasus
Jenis Hasil Nilai / Deskripsi Jenis
Pesan output*
  • Jika berhasil (email ditemukan oleh kriteria penelusuran, operasi penghapusan berhasil): cetak pesan "{0} email berhasil dihapus".format(email_count)
  • jika tidak ada email yang ditemukan untuk dihapus: "Gagal menemukan email untuk dihapus!"
  • if error : print "Error deleting emails {0}".format(exception.stacktrace)
Umum

Menyimpan Lampiran Email ke Kasus

Simpan lampiran email dari email yang disimpan di kotak surat yang dipantau ke Dinding Kasus.

Parameter

Parameter Jenis Nilai Default Wajib Deskripsi
Nama Folder String T/A Ya Folder kotak surat untuk menelusuri email. Parameter juga harus menerima daftar folder yang dipisahkan koma untuk memeriksa respons pengguna di beberapa folder.
ID Pesan String T/A Tidak ID pesan untuk menemukan email yang akan didownload lampirannya.
Nama lampiran String T/A Tidak Jika parameter tidak ditentukan - simpan semua lampiran email ke dinding kasus. Jika parameter ditentukan - hanya simpan lampiran yang cocok ke dinding kasus.

Kasus penggunaan

Untuk tujuan retensi data karena standar atau prosedur perusahaan, dan karena persyaratan peraturan, simpan lampiran email yang terbukti berbahaya ke dinding kasus.

Dijalankan pada

Tindakan ini dijalankan di semua entity.

Hasil tindakan

Hasil skrip
Nama Hasil Skrip Opsi Nilai Contoh
is_success Benar/Salah is_success:False
Hasil JSON

Objek Email

Tindakan harus menampilkan hasil teknis JSON Objek Email untuk email dari tempat lampiran disimpan.

Repositori kasus
Jenis Hasil Nilai / Deskripsi Jenis
Pesan output*
  • Jika berhasil: "Berhasil menyimpan lampiran berikut dari email {0}: {1}".format(message_id, attachments list).
  • Jika terjadi error: cetak "Gagal menyimpan lampiran email ke kasus, errornya adalah: {0}".format(exception.stacktrace)
Umum

Mendownload Lampiran Email

Mendownload lampiran email dari email ke jalur tertentu di server Google SecOps.

Parameter

Parameter Jenis Nilai Default Wajib Deskripsi
Nama Folder String Kotak Masuk Ya Folder kotak surat untuk menelusuri email. Parameter juga harus menerima daftar folder yang dipisahkan koma untuk memeriksa respons pengguna di beberapa folder.
Jalur Download String T/A Ya Menyimpan lampiran pesan ke jalur download yang ditentukan.
ID Pesan String T/A Tidak Download lampiran dari email tertentu menggunakan ID-nya. Misalnya, example@mail.gmail.com.
Filter subjek String T/A Tidak Kondisi filter untuk menelusuri email berdasarkan subjek tertentu.

Kasus penggunaan

Mendownload lampiran dari email.

Jika email terlihat berbahaya dan hash file untuk lampiran email belum diberi skor di VirusTotal, upload lampiran email untuk dianalisis ke lingkungan sandbox.

Kasus penggunaan
alur kerja

Dijalankan pada

Tindakan ini dijalankan di semua entity.

Hasil tindakan

Hasil skrip
Nama Hasil Skrip Contoh
attachments_local_paths Hasil skrip menampilkan string jalur lengkap yang dipisahkan koma ke lampiran yang disimpan.
Repositori kasus
Jenis Hasil Nilai / Deskripsi Jenis
Pesan output*
  • Jika berhasil: "Mendownload {0} lampiran. \n\nFiles:\n{1}".format(len(attachments_local_paths), "\n".join(attachments_local_paths)".
  • Jika error: print "gagal mendownload lampiran email, errornya adalah: {0}".format(exception.stacktrace)
Umum

Mengirim Balasan Rangkaian Pesan

Kirim pesan sebagai balasan atas rangkaian pesan email.

Parameter

Nama Nilai Default Wajib Diisi Deskripsi
ID Pesan Ya Tentukan ID pesan yang ingin Anda kirimi balasan.
Nama Folder Kotak Masuk Ya Tentukan daftar folder kotak surat yang dipisahkan koma tempat tindakan harus menelusuri email. Catatan: Anda dapat menyetel folder khusus email, misalnya, "[Gmail]/All Mail" untuk menelusuri semua folder kotak surat Gmail. Selain itu, nama folder harus sama persis dengan folder IMAP. Jika nama folder berisi spasi, nama folder harus diapit tanda kutip ganda.
Konten Ya Tentukan konten balasan.
Jalur Lampiran Tidak Tentukan daftar jalur file lampiran yang dipisahkan koma yang disimpan di server untuk ditambahkan ke email.
Balas ke Semua Benar Tidak Jika diaktifkan, tindakan akan mengirim balasan ke semua penerima yang terkait dengan email asli. Catatan: parameter ini memiliki prioritas lebih tinggi daripada parameter "Balas Ke".
Balas Ke Tentukan daftar email yang dipisahkan koma yang ingin Anda kirimi balasan ini. Jika tidak ada yang diberikan dan "Balas Semua" dinonaktifkan, tindakan hanya akan mengirim balasan kepada pengirim email. Jika "Balas Semua" diaktifkan, tindakan akan mengabaikan parameter ini.

Dijalankan pada

Tindakan ini tidak dijalankan di entity.

Hasil tindakan

Hasil skrip
Nama Hasil Skrip Opsi Nilai Contoh
is_success Benar/Salah is_success:False
Hasil JSON
{
    "message_id": "<162556278608.14165.480701790user@example>",
    "recipients": "test@example.com"
}
Repositori kasus
Kasus Berhasil Gagal Pesan
Berhasil Ya Tidak Berhasil mengirim balasan ke pesan dengan ID {message ID} di Exchange.
Error fatal, kredensial tidak valid, root API Tidak Ya Terjadi error saat menjalankan tindakan "Kirim Balasan Thread". Alasan: {error traceback}

Konektor

Untuk mendapatkan petunjuk mendetail tentang cara mengonfigurasi konektor di Google SecOps, lihat Mengonfigurasi konektor.

Konektor Email IMAP Generik

Konektor terhubung ke server email secara berkala untuk memeriksa email baru di kotak surat tertentu. Jika ada konektor baru, email akan dikirim dan pemberitahuan baru akan dibuat, yang akan ditambahkan dengan informasi dari email ini oleh Google SecOps.

Topik ini mengilustrasikan mekanisme dan konfigurasi yang digunakan Google SecOps untuk terhubung dan terintegrasi dengan email IMAP/SMTP, beserta alur kerja dan tindakan yang didukung yang dilakukan dalam platform. Topik ini mengacu pada komunikasi dengan server yang mendukung IMAP seperti Gmail, Outlook.com, dan Yahoo!. Mail.

Masalah umum dan batasan

  1. Library Python resmi untuk email tidak mendukung lampiran tertentu yang dikirim dengan Aplikasi Microsoft Outlook. Hal ini disebabkan oleh konversi .msg menjadi .eml di Outlook, yang menyebabkan situasi di mana header yang diperlukan tidak ada saat mengekstrak .eml yang dikonversi. Konektor akan mendeteksi error dan meninggalkan log berikut:

    Error Code 1: Encountered an email object with missing headers. Please
    visit documentation portal for more details.
    

    Google SecOps akan tetap membuat pemberitahuan untuk email tersebut, tetapi tidak akan berisi peristiwa Google SecOps berdasarkan lampiran ini.

  2. Di Generic IMAP Email Connector, saat memproses email dengan file email terlampir, jika lampiran email asli tidak berisi nama file di header Content-Disposition, atau di header lainnya, nama file lampiran berikut akan ditetapkan sehingga dapat berhasil muncul sebagai peristiwa di Google SecOps: Undefined_{UUID}.eml.

Penerusan kasus email

Google SecOps akan berkomunikasi dengan server email untuk menelusuri email hampir secara real-time, dan meneruskannya untuk diterjemahkan dan diberi konteks sebagai peringatan untuk kasus.

Parameter konektor

Gunakan parameter berikut untuk mengonfigurasi konektor:

Nama Tampilan Parameter Jenis Nilai Default Wajib Deskripsi
Lingkungan Default String T/A Tidak Pilih lingkungan yang diperlukan. Misalnya, "Pelanggan Satu".
Jalankan Setiap Bilangan bulat 00:00:10:00 Tidak Pilih waktu untuk menjalankan koneksi. Misalnya, "setiap hari".
Nama Kolom Produk String device_product Ya Parameter framework harus ditetapkan untuk setiap konektor. Mendeskripsikan nama kolom tempat nama produk disimpan.
Nama Kolom Peristiwa String event_name_mail_type Ya Nama kolom yang digunakan untuk menentukan nama peristiwa (sub-jenis).
Header tambahan yang akan diekstrak dari email String T/A Tidak Ekstrak header tambahan dari email.
Waktu Tunggu Skrip (Detik) Bilangan bulat 60 Ya Batas waktu tunggu (dalam detik) untuk proses python yang menjalankan skrip saat ini.
Alamat Server IMAP IP_OR_HOST T/A Ya Alamat Server IMAP yang akan dihubungkan.
Port IMAP Bilangan bulat T/A Ya Port IMAP yang akan dihubungkan.
Nama pengguna String T/A Ya Nama pengguna untuk kotak surat yang akan diambil emailnya, misalnya, user@example.com.
Sandi Sandi T/A Ya Sandi untuk kotak surat email yang akan diambil emailnya.
Folder untuk memeriksa email String Kotak Masuk Ya Parameter dapat digunakan untuk menentukan folder email di kotak surat untuk menelusuri email. Parameter juga harus menerima daftar folder yang dipisahkan koma untuk memeriksa respons pengguna di beberapa folder. Parameter peka huruf besar/kecil.
Zona Waktu Server String UTC Tidak Zona waktu yang dikonfigurasi di server, contoh (1. UTC, 2. Asia/Yerusalem).
Pola Regex Lingkungan String T/A Tidak Jika ditentukan, konektor akan mengekstrak lingkungan dari kolom peristiwa yang ditentukan. Anda dapat memanipulasi data kolom menggunakan kolom pola ekspresi reguler untuk mengekstrak string tertentu.
IMAP MENGGUNAKAN SSL Kotak centang Dicentang Tidak Menunjukkan apakah akan menggunakan SSL pada koneksi atau tidak.
Hanya Email yang Belum Dibaca Kotak centang Dicentang Tidak Jika dicentang, hanya ambil email yang belum dibaca.
Menandai Email sebagai Sudah Dibaca Kotak centang Dicentang Tidak Jika dicentang, tandai email sebagai sudah dibaca setelah mengambilnya.
Lampirkan EML Asli Kotak centang Tidak dicentang Tidak Jika dicentang, lampirkan pesan asli sebagai file eml.
Ekspresi Regex untuk menangani email yang diteruskan String T/A Tidak Parameter dapat digunakan untuk menentukan string satu baris JSON guna menangani email yang diteruskan - untuk menelusuri kolom subjek, dari, dan ke email asli dalam email yang diteruskan.
Regex Isi Pengecualian String T/A Tidak Mengecualikan email yang isinya cocok dengan ekspresi reguler yang ditentukan. Misalnya, ([N|n]ewsletter)|([O|o]ut of office) menemukan semua email yang berisi kata kunci 'Newsletter' atau 'Out of office'.
Regex Subjek Pengecualian String T/A Tidak Mengecualikan email yang subjeknya cocok dengan yang ditentukan. Misalnya, ([N|n]ewsletter)|([O|o]ut of office) akan menemukan semua email yang berisi kata kunci 'Newsletter' atau 'Out of office'.
Waktu Offset dalam Hari Bilangan bulat 5 Ya

Jumlah maksimum hari untuk mengambil email sejak.

Email Maksimum Per Siklus Bilangan bulat 10 Ya Jumlah maksimum email yang akan ditarik dalam satu siklus.
Alamat Server Proxy IP_OR_HOST T/A Tidak Alamat server proxy yang akan digunakan.
Nama Pengguna Proxy String T/A Tidak Nama pengguna proxy untuk melakukan autentikasi.
Sandi Proxy Sandi T/A Tidak Sandi proxy untuk mengautentikasi.
Buat Pemberitahuan Siemplify Terpisah per File Email Terlampir? Kotak centang Tidak dicentang Tidak Jika diaktifkan, konektor akan membuat beberapa pemberitahuan, 1 pemberitahuan untuk setiap file email yang dilampirkan. Perilaku ini dapat berguna saat memproses email dengan beberapa file email terlampir dan pemetaan peristiwa Google SecOps disetel untuk membuat entitas dari file email terlampir.
Awalan Email yang Diterima Asli String orig Tidak Awalan yang akan ditambahkan ke kunci yang diekstrak (kepada, dari, subjek,…) dari email asli yang diterima di kotak surat yang dipantau.
Awalan File Email Terlampir String pasang Tidak Awalan yang akan ditambahkan ke kunci yang diekstrak (ke, dari, subjek,…) dari file email terlampir yang diterima dengan email di kotak surat yang dipantau.

Di area daftar dinamis, tambahkan aturan berikut untuk mengekstrak nilai tertentu dari email menggunakan ekspresi reguler dalam format berikut: Desire display name: matching regex.

Misalnya, untuk mengekstrak URL dari email, masukkan kode berikut:

urls: http[s]?://(?:[a-zA-Z]|[0-9]|[$-_@.&+]|[!*(),]|(?:%0-9a-fA-F))+

Kasus penggunaan

Memantau kotak surat tertentu untuk email baru yang akan di-ingest ke server Google SecOps sebagai pemberitahuan.

Contoh kasus penggunaan

Aturan konektor

  • Konektor ini mendukung komunikasi terenkripsi untuk komunikasi server email (SSL/TLS).

  • Konektor mendukung koneksi ke server email menggunakan proxy untuk traffic IMAP dan IMAPS.

  • Konektor memiliki parameter untuk menentukan folder email kotak surat yang akan ditelusuri untuk menemukan email. Parameter ini menerima daftar folder yang dipisahkan koma untuk memeriksa respons pengguna di beberapa folder. Parameter ini peka huruf besar/kecil.

  • Konektor mendukung encoding Unicode untuk email yang diproses sebagai komunikasi pengguna akhir, yang dapat menggunakan bahasa selain bahasa Inggris.

Perlu bantuan lain? Dapatkan jawaban dari anggota Komunitas dan profesional Google SecOps.