Email V2
Versão da integração: 35.0
Pré-requisitos
O exemplo descrito nesta seção é baseado no Gmail, que oferece várias opções para acessar os dados da caixa de e-mails em aplicativos de terceiros:
O acesso a apps mais seguros, ativado por padrão, em que é possível fazer login em uma Conta do Google sem expor a senha e ver a quais dados o app de terceiros terá acesso, entre outras coisas.
Senha de app. Uma senha de app tem 16 dígitos e concede ao app de terceiros acesso à caixa de e-mails do Gmail. As senhas de app podem ser usadas apenas em contas que tenham a verificação em duas etapas ativada.
A opção Apps menos seguros geralmente é para apps de terceiros que não seguem os padrões de segurança do Google por algum motivo. Se essa opção não estiver ativada, as tentativas de acesso de apps de terceiros que não seguem os padrões de segurança do Google à caixa de e-mails do Gmail serão bloqueadas. Ativar essa opção torna a conta do Gmail menos segura. Portanto, use-a com cuidado.
Acesso de rede a IMAP/SMTP
O acesso e o envio de e-mails usando IMAP e SMTP são feitos com uma conta configurada.
Detalhes da configuração: conta: ative o acesso para apps menos seguros.
| Função | Porta padrão | Direção | Protocolo | 
|---|---|---|---|
| API | Multivalores | Saída | IMAP/SMTP | 
Configurar a integração do Email V2 no Google Security Operations
Para instruções detalhadas sobre como configurar uma integração no Google SecOps, consulte Configurar integrações.
Parâmetros de integração
Use os seguintes parâmetros para configurar a integração:
| Nome de exibição do parâmetro | Tipo | Valor padrão | É obrigatório | Descrição | 
|---|---|---|---|---|
| Nome da instância | String | N/A | Não | Nome da instância em que você pretende configurar a integração. | 
| Descrição | String | N/A | Não | Descrição da instância. | 
| Endereço do remetente | String | user@example.com | Sim | Endereço de e-mail a ser usado na integração para enviar e-mails e trabalhar com e-mails recebidos para este e-mail (caixa de correio) | 
| Nome de exibição do remetente | String | N/A | Sim | Nome de exibição do remetente. | 
| Endereço do servidor SMTP | String | smtp.hmail.com | Ainda não configurado | Nome do host DNS ou endereço IP do servidor SMTP a que se conectar. A configuração do servidor SMTP é usada para enviar e-mails. | 
| Porta SMTP | Número inteiro | 565 | Ainda não configurado | Porta do servidor SMTP a que se conectar. | 
| Endereço do servidor IMAP | String | imap.hmail.com | Ainda não configurado | Nome do host ou endereço IP do servidor IMAP a que se conectar. O IMAP é usado em ações que funcionam com e-mails recebidos na caixa de correio. | 
| Porta IMAP | Número inteiro | 993 | Ainda não configurado | Porta do servidor IMAP a que se conectar. | 
| Nome de usuário | String | N/A | Sim | Nome de usuário para autenticação no servidor de e-mail | 
| Senha | Senha | N/A | Sim | Uma senha para autenticação em um servidor de e-mail | 
| SMTP – Usar SSL | Caixa de seleção | Selecionado | Não | Opção para ativar SSL/TLS para conexão SMTP. | 
| IMAP – Usar SSL | Caixa de seleção | Selecionado | Não | Opção para ativar SSL/TLS para conexão IMAP. | 
| SMTP – Usar autenticação | Caixa de seleção | Selecionado | Não | Opção para ativar a autenticação da conexão SMTP. Usado quando o servidor SMTP não está funcionando na configuração "open relay" e exige autenticação para enviar e-mails.  | 
| Executar remotamente | Caixa de seleção | Desmarcado | Não | Marque a caixa para executar a integração configurada remotamente. Depois de marcada, a opção aparece para selecionar o usuário remoto (agente). | 
Você pode fazer mudanças mais tarde, se necessário. Depois de configuradas, as instâncias podem ser usadas em playbooks. Para informações detalhadas sobre como configurar e oferecer suporte a várias instâncias, consulte Suporte a várias instâncias.
Ações
Ping
Teste a conectividade com o servidor de e-mail usando os parâmetros fornecidos na página de configuração da integração.
Casos de uso
Teste a conectividade com os servidores de e-mail IMAP e SMTP usando os parâmetros de configuração das configurações de integração.
Data de execução
Essa ação é executada em todas as entidades.
Resultados da ação
Resultado do script
| Nome do resultado do script | Opções de valor | Exemplo | 
|---|---|---|
| is_success | Verdadeiro/Falso | is_success:False | 
Painel de casos
| Tipo de resultado | Valor / Descrição | Tipo | 
|---|---|---|
| Mensagem de saída* | 
  | 
Geral | 
Enviar e-mail
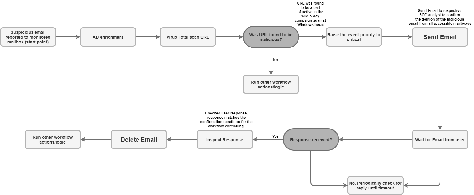
Você pode enviar e-mails de uma única caixa de correio para vários destinatários aleatórios com essa ação. Os usuários podem ser alertados sobre o resultado desses alertas pelos respectivos alertas gerados pelo Google SecOps ou pelos usuários. A ação pode retornar o ID da mensagem de e-mail para que você possa usar o ID para monitorar a resposta do nome de usuário desse e-mail na ação "Aguardar e-mail do usuário". É usado para fazer uma pergunta do playbook ao usuário e operar nele de acordo com a resposta do usuário.
Parâmetros
| Parâmetro | Tipo | Valor padrão | É obrigatório | Descrição | 
|---|---|---|---|---|
| Destinatários | String | N/A | Sim | Endereço de e-mail do destinatário. Vários endereços podem ser separados por vírgulas. | 
| CC | String | N/A | Não | Endereço de e-mail em Cc. Vários endereços podem ser separados por vírgulas. | 
| Cco | String | N/A | Não | Endereço de e-mail em Cco. Vários endereços podem ser separados por vírgulas. | 
| Assunto | String | N/A | Sim | O assunto do e-mail. | 
| Conteúdo | String | N/A | Sim | O corpo do e-mail. | 
| Caminhos de anexos | String | N/A | Não | Lista separada por vírgulas de caminhos de arquivos de anexos armazenados no servidor para adição ao e-mail. | 
| Retorna o ID da mensagem do e-mail enviado. | Caixa de seleção | Desmarcado | Não | Se selecionada, a ação vai retornar o ID da mensagem do e-mail enviado em um resultado JSON técnico. Esse ID de mensagem pode ser usado para a ação "Aguardar e-mail do usuário" processar a resposta do usuário. | 
Casos de uso
Enviar e-mail de notificação para uma lista de destinatários.

Data de execução
Essa ação é executada em todas as entidades.
Resultados da ação
Resultado do script
| Nome do resultado do script | Opções de valor | Exemplo | 
|---|---|---|
| is_success | Verdadeiro/Falso | is_success:False | 
Resultado JSON
A ação retorna o resultado JSON técnico do objeto de e-mail.
Se a opção "Retornar ID da mensagem para o e-mail enviado" estiver ativada, a ação vai retornar
message_id para o e-mail enviado no resultado JSON técnico. Se a opção "Retornar ID da mensagem
para o e-mail enviado" não estiver definida, não será necessário retornar o message_id
para o e-mail enviado.
{
    "message_id": "<4f1e50e8f4027d187a2385a39b83cde46e5b53c1-10013525-100078757@example.com>"
}
Painel de casos
| Tipo de resultado | Valor / Descrição | Tipo | 
|---|---|---|
| Mensagem de saída* | 
  | 
Geral | 
Encaminhar e-mail
Encaminhar e-mail com as mensagens anteriores. O message_id do e-mail a ser encaminhado precisa ser fornecido como um parâmetro de entrada de ação.
Parâmetros
| Nome de exibição do parâmetro | Tipo | Valor padrão | É obrigatório | Descrição | 
|---|---|---|---|---|
| ID da mensagem do e-mail a ser encaminhado | String | N/A | Sim | Valor "message_id" do e-mail a ser encaminhado. | 
| Nome da pasta | String | Caixa de entrada | Não | Pasta da caixa de correio em que o e-mail será pesquisado. O parâmetro também precisa aceitar uma lista separada por vírgulas de pastas para verificar a resposta do usuário em várias pastas. Você pode definir pastas específicas de e-mail, por exemplo, "[Gmail]/Todos os e-mails", para pesquisar em todas as pastas da caixa de e-mails do Gmail. Além disso, o nome da pasta precisa corresponder exatamente à pasta do IMAP. Se um nome de pasta contiver espaços, ele precisará ser colocado entre aspas duplas.  | 
| Destinatários | CSV | N/A | Sim | Lista arbitrária de endereços de e-mail separados por vírgula para os destinatários. | 
| CC | CSV | N/A | Não | Lista arbitrária de endereços de e-mail separados por vírgulas que serão colocados no campo "Cc" do e-mail. | 
| BCC | CSV | N/A | Não | Endereço de e-mail CCO. Vários endereços podem ser separados por vírgulas. | 
| Assunto | String | N/A | Sim | A parte do assunto do e-mail | 
| Conteúdo | String | N/A | Não | A parte do corpo do e-mail. | 
| Caminhos de anexação | String | N/A | Não | Lista separada por vírgulas de caminhos de arquivos de anexos armazenados no servidor para adição ao e-mail. | 
| Retorna o ID da mensagem do e-mail encaminhado. | Caixa de seleção | Desmarcado | Não | Se selecionada, a ação vai retornar o ID da mensagem do e-mail encaminhado em um resultado técnico JSON. | 
Data de execução
Essa ação não é executada em entidades.
Resultados da ação
Resultado do script
| Nome do resultado do script | Opções de valor | Exemplo | 
|---|---|---|
| is_success | Verdadeiro/Falso | is_success:False | 
Resultado JSON
{
   Date
   message_id
   Recipient
}
Painel de casos
| Tipo de resultado | Valor / Descrição | Tipo | 
|---|---|---|
| Mensagem de saída* | Se o e-mail for encaminhado com sucesso: "O e-mail foi encaminhado
com sucesso." Se o e-mail foi encaminhado e a opção "Retornar o ID da mensagem do e-mail encaminhado" está ativada: "O e-mail foi encaminhado com sucesso. O ID da mensagem de e-mail é: {0}".format(message_id) If error: print "Failed to forward the email! O erro é {0}".format(exception.stacktrace)  | 
Geral | 
Aguardar e-mail do usuário
Aguarde a resposta do usuário com base em um e-mail enviado usando a ação "Enviar e-mail".
Parâmetros
| Parâmetro | Tipo | Valor padrão | É obrigatório | Descrição | 
|---|---|---|---|---|
| ID da mensagem para verificar respostas | String | N/A | Sim | A ação precisa usar um ID de mensagem como entrada para saber de qual e-mail ela deve rastrear a resposta. | 
| Aguardar a resposta de todos os destinatários? | Caixa de seleção | Selecionado | Não | Se houver vários destinatários, o parâmetro poderá ser usado para definir que a ação aguarde respostas de todos os destinatários para continuar ou aguarde a primeira resposta para continuar. | 
| Quanto tempo esperar pela resposta do destinatário (minutos) | Número inteiro | 1440 | Sim | Tempo em minutos para aguardar a resposta do usuário antes de marcar como tempo limite excedido. | 
| Padrão de exclusão da etapa de espera | String | N/A | Não | Expressão regular para excluir respostas específicas da etapa de espera. Funciona com o corpo do e-mail. Por exemplo, para excluir e-mails automáticos de ausência do escritório e esperar a resposta real do usuário. | 
| Pasta para verificar se há uma resposta | String | Caixa de entrada | Não | O parâmetro pode ser usado para especificar a pasta de e-mail da caixa de correio (a caixa de correio usada para enviar o e-mail com a pergunta) e pesquisar a resposta do usuário nessa pasta. O parâmetro também precisa aceitar uma lista de pastas separadas por vírgulas para verificar a resposta do usuário em várias pastas. O parâmetro diferencia maiúsculas de minúsculas. | 
| Buscar anexos de resposta | Caixa de seleção | Desmarcado | Não | Se selecionado, se o destinatário responder com um anexo, busque a resposta dele e adicione-a como anexo ao resultado da ação. | 
Casos de uso
Aguarde a resposta do usuário ao e-mail enviado anteriormente pela ação "Enviar e-mail".
Depois de encontrar a resposta, analise-a no playbook e siga as etapas adicionais, se aplicável.

Data de execução
Essa ação é executada em todas as entidades.
Resultados da ação
Resultado do script
| Nome do resultado do script | Opções de valor | Exemplo | 
|---|---|---|
| is_success | Verdadeiro/Falso | is_success:False | 
Resultado JSON
{
    "Responses":
    {[
     "user1@example.com": "Approved",
     "user2@example.com": "",
     "user3@example.com": ""
     ]}
}
Painel de casos
| Tipo de resultado | Valor / Descrição | Tipo | 
|---|---|---|
| Mensagem de saída* | 
  | 
Geral | 
Pesquisar e-mail
Pesquise e-mails específicos da caixa de correio com vários critérios de pesquisa. A operação recupera detalhes sobre tudo em um arquivo JSON na caixa de correio. Os dados podem ser usados posteriormente para análise automática ou manual.
Parâmetros
| Parâmetro | Tipo | Valor padrão | É obrigatório | Descrição | 
|---|---|---|---|---|
| Nome da pasta | String | Caixa de entrada | Sim | Pasta da caixa de correio em que o e-mail será pesquisado. O parâmetro também precisa aceitar uma lista separada por vírgulas de pastas para verificar a resposta do usuário em várias pastas. | 
| Filtro de assunto | String | N/A | Não | Condição de filtro. Especifique o assunto dos e-mails que você quer pesquisar. | 
| Filtro de remetente | String | N/A | Não | Condição de filtro: especifique quem deve ser o remetente dos e-mails necessários. | 
| Filtro de destinatário | String | N/A | Não | Condição de filtro: especifique quem deve receber os e-mails necessários. | 
| Período (minutos) | String | N/A | Não | Condição de filtro. Especifique em qual período, em minutos, a pesquisa deve procurar e-mails. | 
| Somente não lidas | Caixa de seleção | Desmarcado | Não | Condição de filtro. Especifique se a pesquisa deve procurar apenas e-mails não lidos. | 
| Número máximo de e-mails a serem retornados | Número inteiro | 100 | Sim | Número máximo de e-mails a serem retornados como resultado de uma ação. | 
Casos de uso
Pesquise e-mails suspeitos para saber se o e-mail ou mensagens semelhantes foram recebidos anteriormente para inspeção de outros usuários na caixa de correio monitorada.

Data de execução
Essa ação é executada em todas as entidades.
Resultados da ação
Resultado do script
| Nome do resultado do script | Opções de valor | Exemplo | 
|---|---|---|
| is_success | Verdadeiro/Falso | is_success:False | 
Resultado JSON
A ação precisa retornar um resultado técnico JSON de objeto de e-mail para cada e-mail encontrado. Se nenhum e-mail for encontrado, retorne "null".
{
    "emails": {
        "email_1": {
            "message id": "<CAJP=A_uGkttoWc1eahvP43rWVEsdk77nMu1FomhgRjRSmySLLg@mail.example.com>",
            "received": "Mon, 26 Aug 2019 03:20:13 -0700 (PDT)",
            "sender": "user@test.example",
            "recipients": "user1@example.com,user2@example.com",
            "subject": "Cool offer",
            "plaintext_body": "Hi, ...",
            "attachmment_1": "pdfdocument.pdf",
            "attachment_1_file_hash_md5": "3bd4a36cc0ed0bfc12ae5e2ece929e82"
        },
        "email_2": {
            "message id": "<WEAA=D_uGkttoWc1eahvP43rWVEsdk77nMu1FomhgRjRSmySLLg@mail.example.com>",
            "received": "Wen, 21 Aug 2019 03:20:13 -0700 (PDT)",
            "sender": "user@test.example",
            "recipients": "user3@example.com",
            "subject": "Cool offer",
            "plaintext_body": "Hi, ...",
            "attachmment_1": "photo.jpg",        "attachment_1_file_hash_md5": "3bd4a36cc0ed0bfc12ae5e2ece929e82",
            "attachmment_2": "word_document.docx",
            "attachment_2_file_hash_md5": "3bd4a36cc0ed0bfc12ae5e2ece929e82"
        }
    }
}
Painel de casos
| Tipo de resultado | Valor / Descrição | Tipo | 
|---|---|---|
| Mensagem de saída* | 
  | 
Geral | 
Mover e-mail para pasta
Mova um ou vários e-mails da pasta de e-mail de origem para outra pasta na caixa de correio.
Parâmetros
| Parâmetro | Tipo | Valor padrão | É obrigatório | Descrição | 
|---|---|---|---|---|
| Nome da pasta de origem | String | N/A | Sim | Pasta de origem para mover e-mails. | 
| Nome da pasta de destino | String | N/A | Sim | Pasta de destino para mover os e-mails. | 
| IDs das mensagens | String | N/A | Não | Condição de filtro. Especifique os e-mails com os IDs que você quer encontrar. Aceita vários IDs de mensagens separados por vírgulas. Se o ID da mensagem for fornecido, o filtro de assunto será ignorado. | 
| Filtro de assunto | String | N/A | Não | Condição de filtro. Especifique o assunto dos e-mails que você quer pesquisar. | 
| Somente não lidas | Caixa de seleção | Desmarcado | Não | Condição de filtro. Especifique se a pesquisa deve procurar apenas e-mails não lidos. | 
Casos de uso
Mover o e-mail processado no playbook para a pasta de arquivo:

Mover e-mails considerados suspeitos da caixa de entrada para o spam:

Data de execução
Essa ação é executada em todas as entidades.
Resultados da ação
Resultado do script
| Nome do resultado do script | Opções de valor | Exemplo | 
|---|---|---|
| is_success | Verdadeiro/Falso | is_success:False | 
Resultado JSON
A ação precisa retornar um resultado técnico JSON de objeto de e-mail para cada e-mail encontrado e movido. Se nenhum e-mail for encontrado, null será retornado.
Painel de casos
| Tipo de resultado | Valor / Descrição | Tipo | 
|---|---|---|
| Mensagem de saída* | 
  | 
Geral | 
Excluir e-mails
Exclua um ou vários e-mails da caixa de correio que correspondem aos critérios de pesquisa. A exclusão pode ser feita para o primeiro e-mail que correspondeu aos critérios de pesquisa ou para todos os e-mails correspondentes.
Parâmetros
| Parâmetro | Tipo | Valor padrão | É obrigatório | Descrição | 
|---|---|---|---|---|
| Nome da pasta | String | N/A | Sim | Pasta da caixa de correio em que o e-mail será pesquisado. O parâmetro também precisa aceitar uma lista separada por vírgulas de pastas para verificar a resposta do usuário em várias pastas. | 
| IDs das mensagens | String | N/A | Não | Condição de filtro. Especifique os e-mails com os IDs que você quer encontrar. Aceita uma lista separada por vírgulas de IDs de mensagens para pesquisar. Se o ID da mensagem for fornecido, os filtros de assunto, remetente e destinatário serão ignorados. | 
| Filtro de assunto | String | N/A | Não | Condição de filtro. Especifique o assunto para pesquisar e-mails. | 
| Filtro de remetente | String | N/A | Não | Condição de filtro: especifique quem deve ser o remetente dos e-mails necessários. | 
| Filtro de destinatário | String | N/A | Não | Condição de filtro: especifique quem deve receber os e-mails necessários. | 
| Excluir todos os e-mails correspondentes | Caixa de seleção | Desmarcado | Não | Condição de filtro. Especifique se a ação deve excluir todos os e-mails da caixa de correio que correspondem aos critérios ou apenas a primeira correspondência. | 
| Dias atrás | String | 0 | Não | Condição de filtro. Especifique em qual período de dias a ação deve procurar e-mails para excluir. Observação: a ação funciona apenas com granularidade diária. 0 significa que ele vai pesquisar e-mails de hoje. | 
Casos de uso
Enviar um e-mail de notificação para a lista de destinatários.

Data de execução
Essa ação é executada em todas as entidades.
Resultados da ação
Resultado do script
| Nome do resultado do script | Opções de valor | Exemplo | 
|---|---|---|
| is_success | Verdadeiro/Falso | is_success:False | 
Resultado JSON
Objeto de e-mail
A ação precisa retornar um resultado técnico JSON do objeto de e-mail para cada e-mail encontrado e excluído. Se nenhum e-mail for encontrado, retorne "null".
Painel de casos
| Tipo de resultado | Valor / Descrição | Tipo | 
|---|---|---|
| Mensagem de saída* | 
  | 
Geral | 
Salvar anexos de e-mail no caso
Salvar anexos de e-mails armazenados na caixa de e-mail monitorada no mural de casos.
Parâmetros
| Parâmetro | Tipo | Valor padrão | É obrigatório | Descrição | 
|---|---|---|---|---|
| Nome da pasta | String | N/A | Sim | Pasta da caixa de correio em que o e-mail será pesquisado. O parâmetro também precisa aceitar uma lista separada por vírgulas de pastas para verificar a resposta do usuário em várias pastas. | 
| ID da mensagem | String | N/A | Não | ID da mensagem para encontrar um e-mail e baixar anexos. | 
| Nome do anexo | String | N/A | Não | Se o parâmetro não for especificado, todos os anexos de e-mail serão salvos no mural do caso. Se o parâmetro for especificado, salve apenas o anexo correspondente no mural do caso. | 
Casos de uso
Para fins de retenção de dados devido a padrões ou procedimentos da empresa e requisitos regulamentares, salve os anexos de e-mail que foram considerados maliciosos no painel do caso.
Data de execução
Essa ação é executada em todas as entidades.
Resultados da ação
Resultado do script
| Nome do resultado do script | Opções de valor | Exemplo | 
|---|---|---|
| is_success | Verdadeiro/Falso | is_success:False | 
Resultado JSON
Objeto de e-mail
A ação precisa retornar um resultado técnico JSON do objeto de e-mail para a mensagem em que os anexos foram salvos.
Painel de casos
| Tipo de resultado | Valor / Descrição | Tipo | 
|---|---|---|
| Mensagem de saída* | 
  | 
Geral | 
Baixar anexos de e-mail
Baixe anexos de e-mail para um caminho específico no servidor do Google SecOps.
Parâmetros
| Parâmetro | Tipo | Valor padrão | É obrigatório | Descrição | 
|---|---|---|---|---|
| Nome da pasta | String | Caixa de entrada | Sim | Pasta da caixa de correio em que o e-mail será pesquisado. O parâmetro também precisa aceitar uma lista separada por vírgulas de pastas para verificar a resposta do usuário em várias pastas. | 
| Caminho de download | String | N/A | Sim | Salva o anexo da mensagem no caminho de download especificado. | 
| ID da mensagem | String | N/A | Não | Baixe anexos de um e-mail específico usando o ID dele. Por exemplo, example@mail.gmail.com. | 
| Filtro de assunto | String | N/A | Não | Condição de filtro para pesquisar e-mails por assunto específico. | 
Casos de uso
Baixe anexos do e-mail.
Se o e-mail parecer malicioso e os hashes de arquivo do anexo ainda não tiverem sido avaliados no VirusTotal, faça upload dos anexos para análise no ambiente de sandbox.

Data de execução
Essa ação é executada em todas as entidades.
Resultados da ação
Resultado do script
| Nome do resultado do script | Exemplo | 
|---|---|
| attachments_local_paths | O resultado do script retorna uma string de caminhos completos separados por vírgulas para os anexos salvos. | 
Painel de casos
| Tipo de resultado | Valor / Descrição | Tipo | 
|---|---|---|
| Mensagem de saída* | 
  | 
Geral | 
Enviar resposta na conversa
Envie uma mensagem como resposta à conversa por e-mail.
Parâmetros
| Nome | Valor padrão | É obrigatório | Descrição | 
|---|---|---|---|
| ID da mensagem | Sim | Especifique o ID da mensagem que você quer responder. | |
| Nome da pasta | Caixa de entrada | Sim | Especifique uma lista separada por vírgulas de pastas da caixa de correio em que a ação deve pesquisar e-mails. Observação: você pode definir pastas específicas de e-mail, por exemplo, "[Gmail]/Todos os e-mails" para pesquisar em todas as pastas da caixa de e-mails do Gmail. Além disso, o nome da pasta precisa corresponder exatamente à pasta do IMAP. Se o nome da pasta contiver espaços, ele precisará ser colocado entre aspas duplas. | 
| Conteúdo | Sim | Especifique o conteúdo da resposta. | |
| Caminhos de anexação | Não | Especifique uma lista separada por vírgulas de caminhos de arquivos de anexos armazenados no servidor para adicionar ao e-mail. | |
| Res. todos | Verdadeiro | Não | Se ativada, a ação vai enviar uma resposta a todos os destinatários relacionados ao e-mail original. Observação: esse parâmetro tem prioridade sobre o parâmetro "Responder para". | 
| Responder a | Especifique uma lista separada por vírgulas dos e-mails para os quais você quer enviar essa resposta. Se nada for fornecido e a opção "Responder a todos" estiver desativada, a ação só vai enviar uma resposta para o remetente do e-mail. Se a opção "Responder a todos" estiver ativada, a ação vai ignorar esse parâmetro. | 
Data de execução
Essa ação não é executada em entidades.
Resultados da ação
Resultado do script
| Nome do resultado do script | Opções de valor | Exemplo | 
|---|---|---|
| is_success | Verdadeiro/Falso | is_success:False | 
Resultado JSON
{
    "message_id": "<162556278608.14165.480701790user@example>",
    "recipients": "test@example.com"
}
Painel de casos
| Caso | Sucesso | Falha | Mensagem | 
|---|---|---|---|
| Concluído | Sim | Não | A resposta à mensagem com o ID {message ID} no Exchange foi enviada. | 
| Erro fatal, credenciais inválidas, raiz da API | Não | Sim | Erro ao executar a ação "Enviar resposta da conversa". Motivo: {error traceback} | 
Conectores
Para instruções detalhadas sobre como configurar um conector no Google SecOps, consulte Configurar o conector.
Conector de e-mail IMAP genérico
O conector se conecta ao servidor de e-mail periodicamente para verificar se há novas mensagens em uma caixa de correio específica. Se um novo conector estiver presente, um e-mail será enviado e um novo alerta será criado, que será adicionado com informações desse e-mail pelo Google SecOps.
Este tópico ilustra o mecanismo e a configuração com que o Google SecOps se conecta e se integra ao e-mail IMAP/SMTP, além dos fluxos de trabalho e ações compatíveis realizados na plataforma. Este tópico se refere à comunicação com servidores compatíveis com IMAP, como Gmail, Outlook.com e Yahoo!. Mail.
Limitações e problemas conhecidos
A biblioteca oficial do Python para e-mail não é compatível com anexos específicos enviados com o aplicativo Microsoft Outlook. Isso acontece devido à conversão do Outlook de .msg para .eml, o que resulta em uma situação em que os cabeçalhos necessários estão ausentes ao extrair o .eml convertido. O conector vai detectar o erro e deixar o seguinte registro:
Error Code 1: Encountered an email object with missing headers. Please visit documentation portal for more details.O Google SecOps ainda vai criar um alerta para o e-mail, mas não vai conter um evento do Google SecOps com base nesse anexo.
No conector de e-mail IMAP genérico, ao processar e-mails com arquivos de e-mail anexados, se o anexo original não tiver um nome de arquivo no cabeçalho "Content-Disposition" ou em qualquer outro cabeçalho, o seguinte nome de arquivo será atribuído para que ele apareça como um evento no Google SecOps:
Undefined_{UUID}.eml.
Encaminhamento de casos por e-mail
O Google SecOps se comunica com um servidor de e-mail para pesquisar mensagens quase em tempo real e encaminhá-las para serem traduzidas e contextualizadas como alertas para casos.
Parâmetros do conector
Use os seguintes parâmetros para configurar o conector:
| Nome de exibição do parâmetro | Tipo | Valor padrão | É obrigatório | Descrição | 
|---|---|---|---|---|
| Ambiente padrão | String | N/A | Não | Selecione o ambiente necessário. Por exemplo, "Cliente Um". | 
| Executar a cada | Número inteiro | 00:00:10:00 | Não | Selecione o horário para executar a conexão. Por exemplo, "todos os dias". | 
| Nome do campo do produto | String | device_product | Sim | O parâmetro de framework precisa ser definido para cada conector. Descreve o nome do campo em que o nome do produto é armazenado. | 
| Nome do campo do evento | String | event_name_mail_type | Sim | O nome do campo usado para determinar o nome do evento (subtipo). | 
| Outros cabeçalhos a serem extraídos dos e-mails | String | N/A | Não | Extraia o cabeçalho adicional do e-mail. | 
| Tempo limite do script (segundos) | Número inteiro | 60 | Sim | O limite de tempo (em segundos) para o processo Python que executa o script atual. | 
| Endereço do servidor IMAP | IP_OR_HOST | N/A | Sim | Endereço do servidor IMAP a que se conectar. | 
| Porta IMAP | Número inteiro | N/A | Sim | Porta IMAP para se conectar. | 
| Nome de usuário | String | N/A | Sim | Nome de usuário da caixa de correio de onde os e-mails serão extraídos, por exemplo,
user@example.com. | 
| Senha | Senha | N/A | Sim | Senha da caixa de e-mails de onde os e-mails serão extraídos. | 
| Pasta para verificar e-mails | String | Caixa de entrada | Sim | O parâmetro pode ser usado para especificar a pasta de e-mail na caixa de correio em que os e-mails serão pesquisados. O parâmetro também precisa aceitar uma lista de pastas separadas por vírgulas para verificar a resposta do usuário em várias pastas. O parâmetro diferencia maiúsculas de minúsculas. | 
| Fuso horário do servidor | String | UTC | Não | O fuso horário configurado no servidor, exemplos (1. UTC, 2. Asia/Jerusalem). | 
| Padrão de regex do ambiente | String | N/A | Não | Se definido, o conector extrai o ambiente do campo de evento especificado. É possível manipular os dados do campo usando o campo "Padrão de expressão regular" para extrair uma string específica. | 
| IMAP USE SSL | Caixa de seleção | Selecionado | Não | Indica se é necessário usar SSL na conexão. | 
| Somente e-mails não lidos | Caixa de seleção | Selecionado | Não | Se marcada, extrai apenas e-mails não lidos. | 
| Marcar e-mails como lidos | Caixa de seleção | Selecionado | Não | Se marcada, marca os e-mails como lidos depois de extraí-los. | 
| Anexar EML original | Caixa de seleção | Desmarcado | Não | Se marcada, anexe a mensagem original como um arquivo eml. | 
| Expressões regex para lidar com e-mails encaminhados | String | N/A | Não | O parâmetro pode ser usado para especificar uma string JSON de uma linha para processar e-mails encaminhados. Assim, é possível pesquisar os campos "Assunto", "De" e "Para" do e-mail original no e-mail encaminhado. | 
| Regex do corpo de exclusão | String | N/A | Não | Exclui e-mails cujo corpo corresponde à expressão regular especificada. Por
exemplo, ([N|n]ewsletter)|([O|o]ut of office) encontra todos os e-mails
que contêm as palavras-chave "Newsletter" ou "Fora do escritório". | 
| Regex de assunto de exclusão | String | N/A | Não | Exclui e-mails cujo assunto corresponde ao especificado. Por exemplo,
([N|n]ewsletter)|([O|o]ut of office) encontra todos os e-mails que contêm as palavras-chave
"Newsletter" ou "Fora do escritório". | 
| Compensação de tempo em dias | Número inteiro | 5 | Sim | Número máximo de dias para buscar e-mails desde então.  | 
| Número máximo de e-mails por ciclo | Número inteiro | 10 | Sim | Número máximo de e-mails a serem extraídos em um ciclo. | 
| Endereço do servidor proxy | IP_OR_HOST | N/A | Não | O endereço do servidor proxy a ser usado. | 
| Nome de usuário do proxy | String | N/A | Não | O nome de usuário do proxy para autenticação. | 
| Senha do proxy | Senha | N/A | Não | A senha do proxy para autenticação. | 
| Criar um alerta separado do Siemplify para cada arquivo de e-mail anexado? | Caixa de seleção | Desmarcado | Não | Se ativado, o conector vai criar vários alertas, um para cada arquivo de e-mail anexado. Esse comportamento pode ser útil ao processar e-mails com vários arquivos anexados e o mapeamento de eventos do Google SecOps definido para criar entidades de um arquivo de e-mail anexado. | 
| Prefixo original do e-mail recebido | String | orig | Não | Prefixo a ser adicionado às chaves extraídas (para, de, assunto etc.) do e-mail original recebido na caixa de correio monitorada. | 
| Prefixo do arquivo de e-mail anexado | String | anexar | Não | Prefixo a ser adicionado às chaves extraídas (para, de, assunto etc.) do arquivo de e-mail anexado recebido com o e-mail na caixa de correio monitorada. | 
Na área da lista dinâmica, adicione a seguinte regra para extrair valores específicos do e-mail usando a expressão regular neste formato: Desire display name: matching regex.
Por exemplo, para extrair URLs do e-mail, insira o seguinte:
urls: http[s]?://(?:[a-zA-Z]|[0-9]|[$-_@.&+]|[!*(),]|(?:%0-9a-fA-F))+
Casos de uso
Monitora uma caixa de correio específica em busca de novos e-mails para ingestão no servidor do Google SecOps como alertas.

Regras do conector
O conector é compatível com comunicações criptografadas para comunicações do servidor de e-mail (SSL/TLS).
O conector aceita conexões com o servidor de e-mail usando proxy para tráfego IMAP e IMAPS.
O conector tem um parâmetro para especificar a pasta de e-mail da caixa de correio em que a pesquisa será feita. O parâmetro aceita uma lista separada por vírgulas de pastas para verificar a resposta do usuário em várias pastas. O parâmetro diferencia maiúsculas de minúsculas.
O conector oferece suporte à codificação Unicode para e-mails processados como comunicações do usuário final, que podem estar em um idioma diferente do inglês.
Precisa de mais ajuda? Receba respostas de membros da comunidade e profissionais do Google SecOps.